git/Source Tree
SourceTree 및 Github 형상 관리 방안
쿠키오빠
2024. 12. 8. 18:50
반응형
프로젝트 진행 시 업무 단위별로 브랜치 생성 방법 / merge / pull / push 방법 등,
팀원간의 효율을 위해.... 그리고 나의 공부를위해 상세하게 기록해 보았다.
<브랜치 종류>
- Feature : 본인이 작업할 기능 브랜치 (보통 기능 명으로 브랜치 생성)
- Dev : 본인 브랜치의 이상 여부 확인을 위한 테스트 브랜치
- Main : 최종 merge 브랜치
- 작업 시작 전, main 브랜치 pull 받기
: 동기화 용도
- 각자 기능에 맞는 이름으로 브랜치 생성
: ex) loginPageEJ (기능+ 이름 초성)

- 해당 브랜치로 작업 진행
: dev, main 에서 작업하지 않도록 주의
- 본인 브랜치에 수정 사항 커밋 (PUSH 금지)



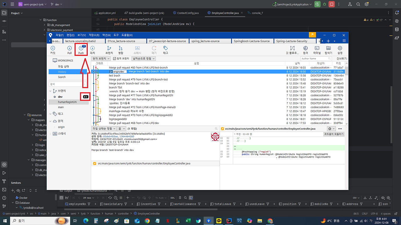
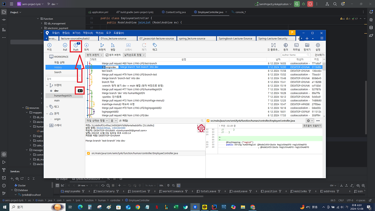
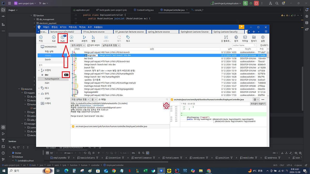
- 작업 완료 후, 본인이 dev(test용) 브랜치에 merge
: sourceTree 내에서 merge





- dev 브랜치에서 기능이 잘 돌아가는지 테스트 진행
: ex) 한 page 단위 (기준 협의 필요) - 기능이 이상 없이 작동하면 '본인의 브랜치'를 '본인의 브랜치'로 push
이후 pull-Request 작성
: dev 또는 main 이 아닌 본인 브랜치로 올라가도록 유의



- 형상 관리자는 merge 및 테스트 진행.
- main에 merge 완료 후 본인의 브랜치 모두 '강제'삭제 (로컬 / 원격)




- 1~9 반복
반응형